





Open WebUI 是一个 可扩展、功能丰富且用户友好的自托管 AI 平台,设计为完全离线运行。
它支持各种 LLM 运行器,比如 Ollama 和 兼容 OpenAI 的 API,并内置 RAG 推理引擎,使其成为一个 强大的 AI 部署解决方案。
1、打开赛博云空间-DocKer
2、在“精选应用”列表找到“OpenWebUI”,点击“安装”后开始自动创建Compose,并下载OpenWebUI所需镜像。
(注意:OpenWebUI分为AMD版本以及intel版本,建议选择intel版本)


镜像下载完成后,最后一行会显示“Successfully”字样。

3、切换到“正在运行”列表,发现新增了两个容器。在openwebui容器名称右边有“打开网址”超链接,点击即可打开openwebui网页。

4、进到页面后,点击“开始使用”。

5、创建管理员账号。

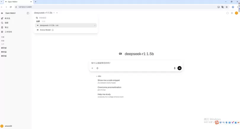
6、在开始对话之前需要在页面左上角下载并选择一个模型。这里以下载选择
deepseek-r1:1.5b为例进行说明。在搜索框输入“ollamarundeepseek-r1:1.5b”,再点
击下方的“从Ollama.com拉取”ollamarundeepseek-r1:1.5b””,就会进行模型的下
载。现有机型建议选择1.5B模型,i5-1240P机型可选择7B或者8B模型。


7、模型下载完成后,选中模型,即可在中部对话框进行对话。

注意:国内网络环境有可能会存在镜像下载不成功的情况,我们默认的镜像加速只能加速
docker.io官方的镜像仓库,其他国外的镜像仓库拉取时需要配置相应的加速器,这里可以
配置ghcr.io这个镜像仓库的加速器。地址:https://ghcr.m.daocloud.io


当您发现 OpenWebUI 无法正常运行时,可能是由于配置错误、依赖缺失或网络问题导致的。
问题1:
启动后页面无法打开,日志显示 "500 Internal Server Error" 或 "无法连接到 API"。
解决方法:
检查版本和更新,确保您使用的是 最新版本 的 OpenWebUI。旧版本可能存在已修复的 Bug 或兼容性问
问题2:
OpenWebUI 默认会尝试连接外部 API(如 OpenAI)。如果网络不通或 API 配置错误,可能导致页面卡死或报错。
解决方法:
禁用不必要的 API 调用: 在配置文件中将 openai 设置为 false。
确保服务器可以访问相关 API 地址。
问题3:
某些浏览器(如 Firefox)可能因位置权限设置导致加载失败。
解决方法:
在浏览器设置中关闭位置权限: 右上角设置 > 界面 > 禁用“允许获取您的位置”。
或切换到 Chrome 浏览器测试。
通过以上步骤,您应能成功解决 OpenWebUI 无法运行的问题。如仍有疑问,可参考官方文档或社区支持。