





qBittorrent是一款开源、免费且功能强大的BitTorrent客户端,支持磁力链接、种子下载、多任务并行、限速设置、队列管理等功能。
它不仅能够满足用户在NAS上高效管理BT下载任务的需求,还具备跨平台运行的能力,支持Windows、macOS等操作系统。
账号:admin
临时密码:赛博云软件-docker-正在运行qBittorrent-容器操作-容器日志下
默认端口
Web访问端口:58989
修改登录账号密码
首次登录可以使用临时密码,但为了确保安全性,建议在首次登录后及时修改默认的账号和密码:
(1)点击左上角的“设置键 Options”,进入设置页面;
(2)在 WebUI 选项下,滚动页面找到 验证-Authentication,设置新的用户名和密码;
(3)修改完成后,点击页面底部的 “save”;
下次登录时需使用新的用户名和密码进行验证。

1、登录赛博云软件后,单击“docker”打开docker应用页面

2、在精选应用中找到qBittorrent点击安装,页面弹出镜像拉取页面,镜像拉取完成后,关闭镜像拉取页面

3、点击开始,此时会启动容器,并自动打开防火墙端口、创建桌面快捷方式

4、启动成功后即可点击打开,会自动跳转至应用页面,输入账号密码后即可登录。


5、容器启动成功以后,点击左侧导航“正在运行”可以查看容器的状态、资源使用情况、查看日志、管理等。
默认登录账号及临时密码也是在容器日志查看,为保证安全性,建议在首次登录后及时修改默认账号和密码。


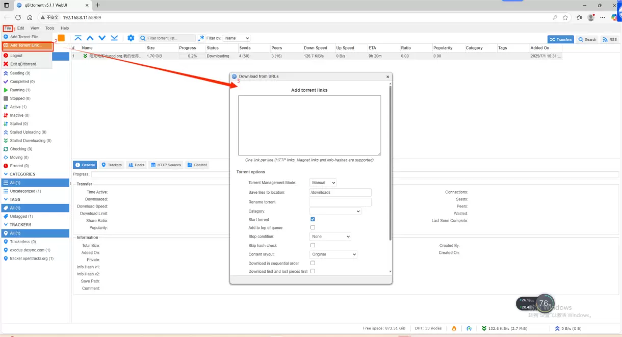
6、输入账号密码成功登录后,支持多种方式添加下载任务:
(1)添加种子链接-Add Torrent File...:在弹出的对话框中输入磁力链接,点击“确定”即可开始下载;
(2)添加种子文件-Add Torrent Link...:选择本地种子文件上传,完成后即可下载资源。
(以下操作以添加种子链接方式为例)

选择左上角“File”->Add Torrent Link...,进入Download from URLs页面,在弹出的对话框中输入/粘贴磁力链接,点击“下载”即可开始下载。


7、任务下载完成后可回到nas查看,具体操作如下:





BT下载的本质其实就是“下载的同时也在上传”。
我们在使用BT下载软件下载资源的时候,我们得到的资源其实是其它BT用户上传给我们的,下载的速度取决于统一资源下其它BT用户的上传速度,使用BT的人数越多,上传就越多,上传越多,下载速度就越快!
下载速度取决于多个因素,包括种子质量、对等体数量、ISP限制等等,建议选择高质量的种子。